IC-F3400D/F4400D
-
Small, Slim and Smart
-
Multi-Site Connectivity
-
Mix Mode (NXDN Conventional και dPMR Mode 1/2)
- DES/AES Encryption with OTAR
-
Digital Voice Recording
-
Bluetooth
Small, Slim and Smart
The compact body is made possible from new engineering techniques including the use of a custom SoC (System-on-a-Chip) and flat sheet keypad. The slim dimensions are also supplemented with reduced power consumption, allowing for a thinner battery pack.
Trunking (NXDN Type-D or dPMR Mode 3)
IDAS trunking can bind multiple channels and effectively share the limited number of channels with a large number of users.
Multi-Site Connectivity
Connect two or more repeater sites over the IP network and expand the communication coverage. The multi-site connectivity can be applied to both conventional and trunking modes.
Voting Scan
When used in a multi-site conventional system, the IDAS radio searches an optimal repeater site and automatically selects to the repeater. Useful for users moving over wide area.
Mix Mode Operation (NXDN Conventional and dPMR Mode 1/2)
The IDAS radio can receive both analog and digital mode signals on a channel and can reply either in analog or digital mode according to the received mode. You can partially introduce the IDAS radios, while still using the existing analog radios in a system.
License Key Upgrade
Necessary functions such as trunking capability, channel capacity, AES encryption and other functions can be added with license key options. The IDAS radios can be upgraded and customized to meet your specific needs.
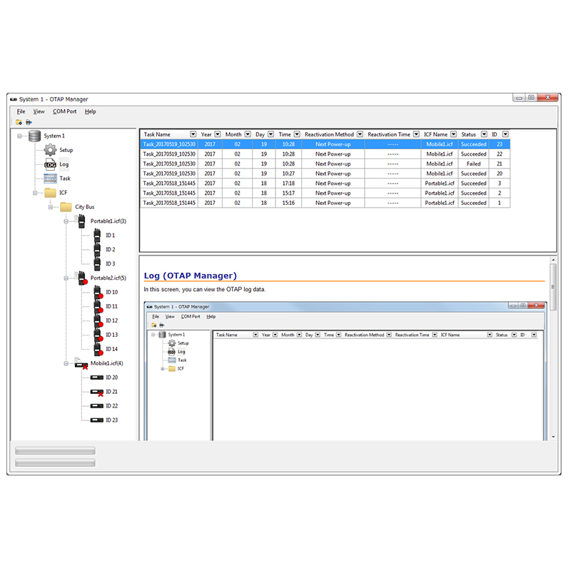
Over-the-Air-Programming (OTAP)
The OTAP function allows you to distribute a radio configuration file over-the-air to update the IDAS radios. Save considerable time with no need to return the radio for reprogramming.
* OTAP manager software (CS-OTPM1) is required.
Color LCD and Improved User Interface
A high-resolution color LCD and new user interface is adopted.
The color LCD enhances the visibility both in natural and indoor lighting, with the night mode LCD setting as an alternative for use in night time or low lighting conditions.
Functions can be easily set by following easy to understand icons and menu items.
AES/DES Encryption with Over-the-Air-Rekeying (OTAR)
For digital communication security, the IDAS radio provides basic 4-key DES encryption as standard and upgraded to 64-key DES with the optional UT-134. When used with the optional UT-134 and license key (ISL-AKAES), the AES encryption with the OTAR function are available. The OTAR function allows updating of encryption keys over the radio channel.
* The OTAR manager software (CS-OTAR1) is required.
Hands-Free Operation with Bluetooth® Headset *1
The built-in Bluetooth® module*1 provides remote operation and hands-free communication paired with a third-party headset (for example, 3M™ Peltor™ WS™ 5 series)*2.
*1 Version without Bluetooth also available. Ask your Dealer for details. *2 Available functions depend on paired Bluetooth devices. Icom does not guarantee all functions and performance of the Bluetooth headset.
Digital Voice Recording
The IDAS radio can record incoming and outgoing calls, and the user can check recorded communications just in case.
When a 32 GB microSD* card is used, a Max. 500 hours of recording is possible.
The following information can be embedded in the WAV file; user IDs, GPS position, frequency, AF volume, RSSI, etc.
(Depending on setting).
* A microSD card is required separately.
Emergency Call by Man Down and Motion/Stationary Detection
To remotely monitor worker safety, the IDAS handheld radio has four emergency related functions: motion detection, stationary detection, man down and lone worker functions. If one of these functions are activated, the radio automatically sends an emergency signal.
Radio Kill, Stun and Revive
If a radio is lost or stolen, the radio kill function disables the radio over the air to reduce a security threat. When the radio Stun command is received, all functions will be temporarily locked out until a Revive command is received or the user password is entered.
- Remote monitor (NXDN)/ Ambience listening (dPMR) functions
- Power ON Password
- Surveilance function
- Tactical group function for temporarily regroup of user groups
Built-in GPS Receiver
The IDAS radio can be used as a transparent data modem which transmits various data up to 3600 bps over the radio channel. The NXDN 12.5 kHz digital mode doubles the data speed.
The position data can be sent with voice call or status call and can be used with a third-party AVL (Automatic Vehicle Location) system. The GPS log functions logs user position data at regular intervals.
USB Port for PC Connection
The IDAS radio can be connected to a PC through a USB port for programming radios and accessing the installed microSD card in mass storage mode.
- Serial communication interface with Bluetooth® * for wireless connection
- Radio programming through a microSD card
Voice Announcement
The new IDAS radios can notify channel number, zone and channel type with voice announcement. T
his function is convenient for making radio adjustments without having to look at the radio.
Voice announcements can be replaced with customized messages.
- Messages of up to 100 characters
- Status message
- Low battery beep
- Normal, priority and voting scan
- Internal clock
Made in Japan Quality and reliability
All Icom products are checked to pass rigorous internal testing as well as environmental testing at the Wakayama Icom factory before shipment. Our world leading products and quality is a tradition.
- BP-303 battery pack
- MB-133 belt clip




































